Unity クラス図

Unityでマインスイーパーを作ろう 1 ガメガメゲーム

Unity開発で便利だったアセット サービス紹介 Unityでのプログラミングテクニック Qiita

作って学べる Unity本格入門 書籍案内 技術評論社
Unity クラス図 のギャラリー

マルチディスプレイ Unity マニュアル

Qiitaの図

Visualstudioでunity内スクリプトのクラス図を作ってみた ねぎたまらぼ

Visual Studioによるクラス図の作成

Visualstudioでunity内スクリプトのクラス図を作ってみた ねぎたまらぼ

Unityエディタでクラス図を作る Unityclassdiagram テラシュールブログ

Uml クラス図の見方 プログラミングマガジン

やよい 宣伝 Unityで実装したデザインパターンのサンプルをgithub上にて公開しています クラス図とdemogifもreadmeに貼ってあるので興味ある方はぜひ T Co Rdsux8pjjj

Php Phpにおけるクラス図 Teratail

Qiitaの図

Uml クラス図 Reference Visual Studio 15 Microsoft Docs

クラス図 シーケンス図 Uml と フローチャート のソフト Whaison Jugem Jp

Oculus Goを使ったvr勤怠打刻で気持ちを高める Freee Developers Blog

Javaクラスをクラス図で可視化するツール Nat S Programming Champloo

グローバルゲームジャムでクラス設計をやった話19 Qiita

Ios 8 Swiftでデザインパターン No 3 Adapter 継承 Developers Io

40 件 Unity C おすすめの画像 シェーダー クラス図 平方根

Spring Framework Aop アスペクト指向プログラミング を実装してみる 設定クラスから実装 プログラミングマガジン

Unity どうぶつタワーバトル風ゲームの作り方 Part2 Dtb 初心者の初心者による初心者のためのゲームプログラミング With Unity

Doxygenを使用してc のドキュメントを自動生成する その2

Naochang Soomla Unityによる Ios Androidでの課金方法

記事0132 Stateパターンのクラス図 落書き帳

Uml クラス図 ガイドライン Visual Studio 15 Microsoft Docs

ゲーム開発のためのオブジェクト指向 Interpreter Visitor によるスクリプトの実装 2dgames Jp

Web出身のunityエンジニアによる大規模ゲームの基盤設計 Cyberagent Developers Blog

備忘録 オンジュ開発メモ Wiki
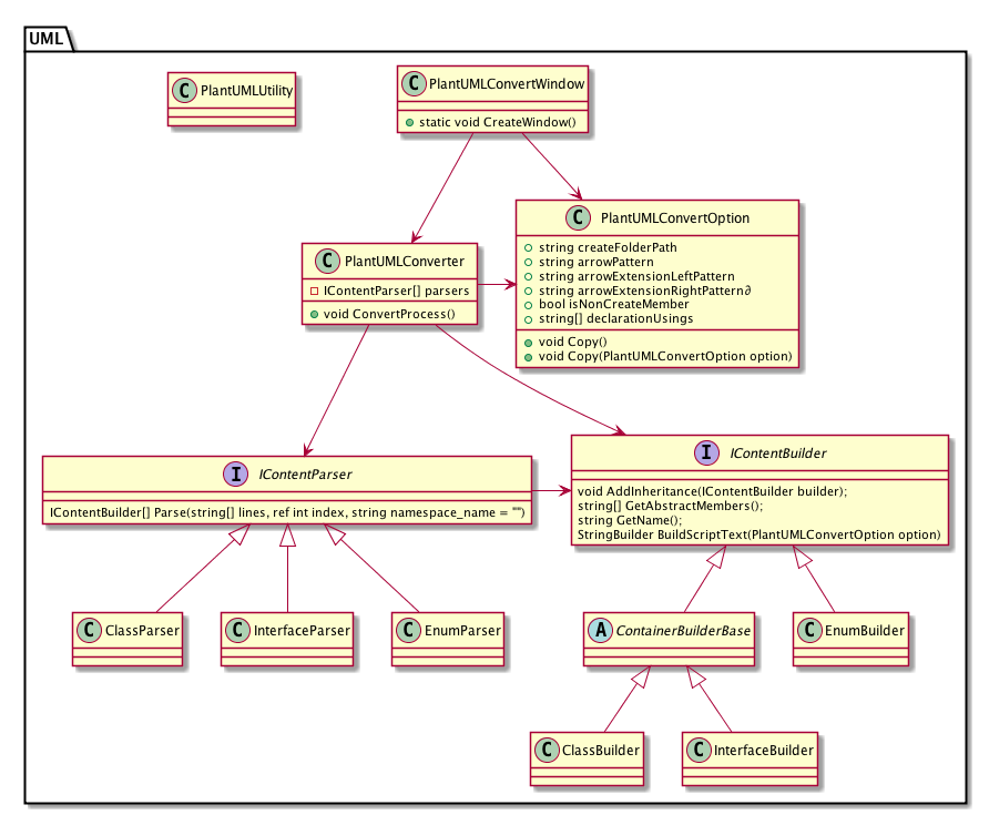
Plantuml でクラス図を作成する まくろぐ

Unity入門 メニュー表示と階層化 Wisdomsoft

Ide 統合開発環境 のおすすめ 人気ツールを比較 レビューを紹介

Visioとも高い互換性を誇る高機能フロー ダイアグラム図作成サービス Lucidchart レビュー Worktoolsmith

Unity開発で使える設計の話 Zenjectの紹介

Unity開発で使える設計の話 Zenjectの紹介
Plantuml でクラス図を作成する まくろぐ

エンジニア以外にも使ってほしい Plantumlのススメ げぇむぷろぐらみんぐ

Unity開発で使える設計の話 Zenjectの紹介

データ中心指向とオブジェクト指向

40 件 Unity C おすすめの画像 シェーダー クラス図 平方根

Gofのデザインパターン Adapter ってどんなパターン プログラミングマガジン

イントロダクション Unity クイックスタート ニフクラ Mobile Backend

3 2 Unity Unity の画面構成 Unity を起動すると以下の図 1 のような画面が表示される 図 1 Unity のインターフェース Unity の画面は主に以下のように分けられる Scene View Game View Scene View には作成するゲーム内 Pdf 無料ダウンロード

第12回 クラスの基本的な使い方を学ぶ Unityで学ぶc 入門 Xr Hub

C Design Pattern C による Observer パターンの実装 その1 古典的な実装 プログラミング C 翔ソフトウェア Sho S

クライアントインターン体験記 Griphone Engineer S Blog

Unity開発で使える設計の話 Zenjectの紹介

Zstring Unity Net Coreにおけるゼロアロケーションのc 文字列生成 Cygames Engineers Blog

ゲーム開発のためのオブジェクト指向 Mediatorによる衝突判定の分離 2dgames Jp

Unityの仕組みを理解しよう Think It シンクイット

Uml クラス図

タイトルシーン 仮 を作った

再 Unityの寺子屋 定番スマホゲーム開発入門 Chapter05 サイドビューアクションをつくろう 3 カロリーメイトください

コードからの依存関係図の作成 Visual Studio Microsoft Docs

やよい 宣伝 Unityで実装したデザインパターンのサンプルをgithub上にて公開しています クラス図とdemogifもreadmeに貼ってあるので興味ある方はぜひ T Co Rdsux8pjjj

グローバルゲームジャムでクラス設計をやった話17 Qiita

40 件 Unity C おすすめの画像 シェーダー クラス図 平方根

昨今のunity開発におけるmvp設計思想についてと それの適用可否の話 かせノート

Cocos2d Xのゲームの構造がどのようになっているか紐解いてみる A Day In The Life

Atom Plantumlでクラス図が簡単に描ける ファンタジー好きのゲ制ブログ

クラス図 シーケンス図 Uml Unified Modeling Language Whaison Jugem Jp

グローバルゲームジャムでクラス設計をやったらスムーズに開発が進んだ話 Qiita

Sample Design Pattern With Unity Unitylist

ディープだが覚えておきたいunityゲーム開発の小テク16選まとめ 2 3 プロのゲーム開発者が勉強会で伝授 It

Departure From The Void クラス図ひとまず完成 Ftvlog

Unityの仕組みを理解しよう Think It シンクイット

Line Renderer Unity マニュアル

Unity開発で使える設計の話 Zenjectの紹介

グローバルゲームジャムでクラス設計をやった話17 Qiita

Plantumlの使い方 Uml図を描く Project Unknown

Unity開発で使える設計の話 Zenjectの紹介

Neue Cc Utf8json C 最速のjsonシリアライザ For Net Standard 2 0 Unity

Visualstudioでunity内スクリプトのクラス図を作ってみた ねぎたまらぼ

Web出身のunityエンジニアによる大規模ゲームの基盤設計 Cyberagent Developers Blog

再 Unityの寺子屋 定番スマホゲーム開発入門 Chapter05 サイドビューアクションをつくろう 4 カロリーメイトください

Unityでmvrpパターンを実装したメモ

Riderでplantumlを使ってunityのためのクラス図を書く 白黒羊飼いの庭

グローバルゲームジャムでクラス設計をやった話17 Qiita

B Unity Visualstudio17でunity内のソースコードをクラス図に自動変換する Qiita

ディープだが覚えておきたいunityゲーム開発の小テク16選まとめ 2 3 プロのゲーム開発者が勉強会で伝授 It

Unityのupdate をマネージャで管理して 重くて遅かったアプリを軽く速くする Feel Physics Backyard

Plantumlのクラス図からスケルトンコード生成 Qiita

グローバルゲームジャムでクラス設計をやった話17 Qiita

Unity入門 Dllと携帯可能コード Wisdomsoft

Wpf Unity コンテナからのインスタンスの提供方法を決定するオブジェクト 創造的プログラミングと粘土細工

タイトルシーン 仮 を作った

ダイアグラム 公式ヘルプ Jetbrains Rider

Plantumlメモ いじょるは自由だ

再 Unityの寺子屋 定番スマホゲーム開発入門 Chapter05 サイドビューアクションをつくろう 6 カロリーメイトください

Unity開発で使える設計の話 Zenjectの紹介

Unity備忘録 クラス図設計して個人的によかった点 まともな開発者になりたい

C 自作ノベルゲームのクラス図 Teratail

Rm タワーディフェンスゲーム ペンギン大海戦 Computer House Random

Uml クラス図

Unityのupdate をマネージャで管理して 重くて遅かったアプリを軽く速くする Feel Physics Backyard

Visualstudioでunity内スクリプトのクラス図を作ってみた ねぎたまらぼ

Unityにおけるmvpパターンについて Virtualcast Blog

Unityのc の変数について クラスと型 ゲームの作り方

ゲーム開発のためのオブジェクト指向 Observerによる描画処理とデータ処理の分割 2dgames Jp

Unityのugui関連のクラスを図にしてみた A Day In The Life